RFC Process

RFC Process#

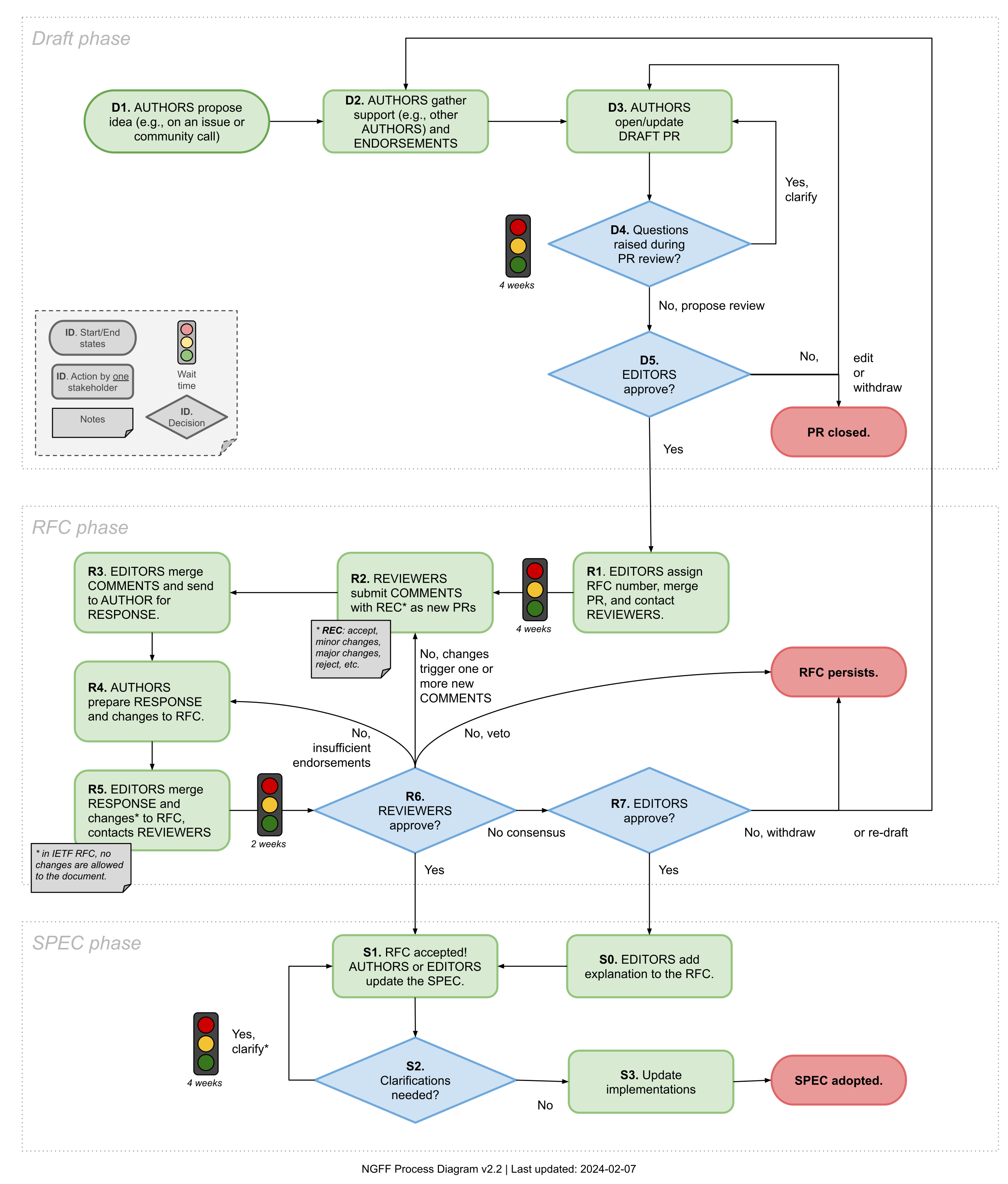
The RFC process is defined in RFC-1 and anyone interested in participating in the RFC process should familiarize themselves with that text.

Relevant sections describing the phases depicted in the diagram below include:

A template is available for the creation of new RFCs.

The diagram below shows the stages that an RFC progresses through.

Process Diagram